![]()
Spis treści:
- Czym jest CDN i jak działa?
- Bezpośrednie korzyści CDN dla sklepu internetowego
- Dlaczego CDN to kluczowa optymalizacja sklepu na Black Friday?
- Metody implementacji CDN w e-commerce
- Jacy dostawcy CDN dla e-commerce są warci uwagi?
W poprzednich czterech częściach naszej serii uporządkowaliśmy fundamenty Twojej aplikacji (cache, moduły), zoptymalizowaliśmy bazę danych (indeksy, logi) i zadbaliśmy o wydajną konfigurację serwera (separacja ról, OPcache, limity). Mamy więc solidny, szybki backend, gotowy na przyjęcie ruchu.
Pojawia się jednak fundamentalne pytanie: co z tego, że Twój serwer zlokalizowany w Polsce odpowiada w 100 milisekund, skoro klient z USA, Australii czy nawet Hiszpanii musi czekać na dane znacznie dłużej?
Każde zapytanie o zdjęcie produktu, arkusz stylów CSS czy plik JavaScript musi przebyć fizycznie tysiące kilometrów. Powoduje to nie tylko frustrujące opóźnienia (latency) dla klienta, ale także generuje ciągłe, niepotrzebne obciążenie Twojego serwera, który musi w kółko serwować te same, niezmieniające się pliki.
Rozwiązaniem tego globalnego problemu jest właśnie CDN (Content Delivery Network) – globalna sieć dystrybucji treści. To ona odciąży Twoją maszynę i drastycznie przyśpieszy ładowanie sklepu dla użytkowników na całym świecie.
Czym jest CDN i jak działa? Fundament szybkości globalnego e-commerce
Zanim przejdziemy do konfiguracji, musimy zrozumieć, czym jest CDN i jak działa. W najprostszym ujęciu, CDN (Content Delivery Network) to strategicznie rozproszona po całym globie sieć serwerów, które przechowują kopie statycznych zasobów Twojej strony.
Definicja CDN: Globalna sieć serwerów PoP (Points of Presence)
Te serwery nazywane są „Points of Presence” (PoP), czyli punktami obecności. Dobrzy dostawcy CDN posiadają setki takich PoP w kluczowych węzłach internetowych na każdym kontynencie. Ich jedynym zadaniem jest przechowywanie w pamięci podręcznej (cache) Twoich plików – głównie obrazków (JPG, PNG, WebP), arkuszy stylów (CSS) i skryptów (JavaScript).
Mechanizm działania: Jak CDN przechwytuje zapytania?
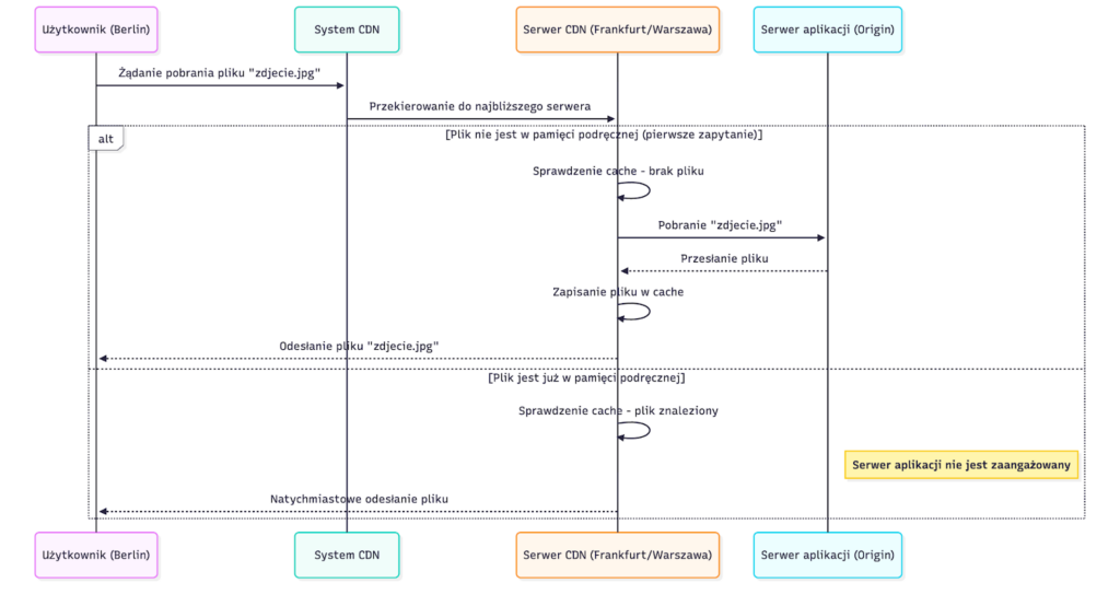
Gdy użytkownik wchodzi na Twój sklep, jego przeglądarka nie musi już łączyć się bezpośrednio z Twoim serwerem (nazywanym „Origin”) po każdy z tych plików. Zamiast tego, system CDN inteligentnie kieruje zapytania do najbliższego geograficznie serwera PoP.

Scenariusz 1: Cache HIT (błyskawiczna odpowiedź z PoP)
Użytkownik z Berlina próbuje pobrać plik zdjecie-produktu.jpg. System DNS (lub konfiguracja proxy) kieruje go do serwera CDN we Frankfurcie. Ten serwer PoP ma już kopię tego pliku w swojej pamięci podręcznej. Natychmiast odsyła plik użytkownikowi. Twój serwer główny w Polsce nie jest w ogóle angażowany w ten proces. Czas odpowiedzi jest minimalny.
Scenariusz 2: Cache MISS (Pierwsze pobranie z serwera Origin)
Jeśli to pierwsze zapytanie o ten plik w tej lokalizacji (lub plik wygasł z cache), serwer PoP we Frankfurcie nie ma jeszcze kopii. Wówczas tylko on jeden łączy się z Twoim serwerem Origin, pobiera plik zdjecie-produktu.jpg, zapisuje go w swoim lokalnym cache na przyszłość i dopiero wtedy wysyła do użytkownika.
Dzięki temu Twój serwer obsługuje tylko jedno zapytanie zamiast setek.
Bezpośrednie korzyści CDN dla sklepu internetowego
Korzyści wykraczają daleko poza samą szybkość ładowania, choć ta jest kluczowa.
Problem: Opóźnienia (latency) i jego niszczący wpływ na konwersję
Latency to czas, jakiego potrzebuje pakiet danych, by dotrzeć od serwera do użytkownika. Jest ono ograniczone prawami fizyki – światło w światłowodzie ma określoną prędkość. Im większy dystans, tym wyższe opóźnienie. Dla e-commerce każda dodatkowa sekunda ładowania to spadek konwersji, a wysokie opóźnienia bezpośrednio zabijają doświadczenie zakupowe.
Rozwiązanie: Redukcja dystansu = szybsze ładowanie i niższy TTFB
CDN radykalnie skraca fizyczny dystans między zasobem a klientem. Użytkownik z Berlina otrzymuje dane z Frankfurtu, a nie z Gdańska. Czas ładowania spada, a kluczowy wskaźnik Time to First Byte (TTFB) dla zasobów statycznych ulega drastycznej poprawie.
Dlaczego CDN to kluczowa optymalizacja sklepu na Black Friday?
W kontekście Black Week, główną zaletą CDN nie jest szybkość dla klienta (choć jest kluczowa), ale bezpieczeństwo i odciążenie Twojej infrastruktury. To fundamentalna optymalizacja sklepu na Black Friday.
Jak CDN odciąży serwer: Analiza obciążenia I/O i łącza
Zasoby statyczne (zdjęcia, CSS, JS) stanowią często 80-90% wagi ładowanej strony. Obsługa żądań o te pliki generuje ogromne obciążenie I/O (Input/Output) na dyskach serwera oraz zapycha jego łącze internetowe.
Scenariusz BEZ CDN: Tysiące zapytań o te same zasoby statyczne
Wyobraź sobie 100 użytkowników wchodzących na Twój sklep w ciągu jednej minuty podczas promocji. Każdy z nich musi pobrać 10 zdjęć produktu, 2 pliki CSS i 3 pliki JS. Twój serwer musi:
- Wykonać 1000 operacji odczytu plików zdjęć z dysku.
- Wykonać 200 operacji odczytu plików CSS z dysku.
- Wykonać 300 operacji odczytu plików JS z dysku.
- Zużyć swoje łącze na wysłanie 1500 plików.
W tym samym czasie ten sam serwer musi obsługiwać PHP, łączyć się z bazą danych, procesować koszyki i przyjmować zamówienia. To prosta droga do przeciążenia.
Scenariusz Z CDN: Serwer Origin skupia się tylko na dynamicznych procesach
Na sklep wchodzi 100 użytkowników z różnych lokalizacji. Załóżmy, że obsługują ich 3 różne serwery PoP sieci CDN. Twój serwer musi:
- Wykonać 30 operacji odczytu zdjęć (zamiast 1000).
- Wykonać 6 operacji odczytu CSS (zamiast 200).
- Wykonać 9 operacji odczytu JS (zamiast 300).
Całą resztę, czyli 1455 zapytań, obsługują serwery CDN. Dzięki temu zasoby Twojego serwera (CPU, RAM, I/O) mogą w pełni skupić się na tym, co najważniejsze – dynamicznym generowaniu strony i obsłudze procesów zakupowych.
Skalowalność i bezproblemowa obsługa pików sprzedażowych
Sieci CDN są z natury zbudowane do obsługi gigantycznego ruchu. Przenosząc na nie ciężar serwowania statystyk, zyskujesz niemal nieskończoną skalowalność dla 90% zasobów swojej strony, nie płacąc za potężniejszy serwer główny.
Metody implementacji CDN w e-commerce
Implementacja sieci CDN różni się w zależności od dostawcy, ale generalnie sprowadza się do dwóch głównych metod.
Metoda 1: Pełne proxy (Reverse Proxy) – Wady i zalety
W tym modelu cały ruch kierowany na Twoją domenę (np. moj-sklep.pl) przechodzi najpierw przez sieć CDN. Dostawca CDN filtruje ten ruch – pliki statyczne serwuje z cache, a zapytania dynamiczne (o koszyk, stronę główną) przekazuje do Twojego serwera Origin.
- Zalety: Łatwa konfiguracja (zwykle tylko zmiana serwerów DNS), zintegrowane usługi (ochrona DDoS, WAF, darmowy SSL).
- Wady: Mniejsza kontrola nad tym, co jest cache’owane; cały ruch zależy od jednego dostawcy.
Przykład: Jak działa Cloudflare?
Najpopularniejszym przykładem jest Cloudflare. Rejestrujesz się, dodajesz domenę, a następnie zmieniasz jej serwery DNS na te wskazane przez Cloudflare. Od tego momentu cały Twój ruch (również e-mail, FTP, jeśli ich nie wykluczysz) jest przez nich proxy’owany.
Metoda 2: Strefa „Pull Zone” – Elastyczność dla zasobów statycznych
Ta metoda jest powszechna wśród wyspecjalizowanych dostawców CDN (jak Bunny czy KeyCDN) i idealna do integracji z PrestaShop. Twoje główne rekordy DNS pozostają nietknięte.
W panelu dostawcy CDN tworzysz tzw. „Pull Zone”, podając adres swojego sklepu jako serwer źródłowy (Origin). W zamian otrzymujesz unikalny adres CDN (np. moj-sklep-123.b-cdn.net). Następnie tworzysz własną subdomenę (np. cdn.moj-sklep.pl) i kierujesz ją (rekordem CNAME) na adres od dostawcy. Ostatnim krokiem jest konfiguracja PrestaShop, by serwował zasoby z tej nowej subdomeny.
- Zalety: Pełna kontrola, CDN obsługuje tylko to, co mu wskażesz (media), nie dotyka ruchu dynamicznego.
- Wady: Wymaga konfiguracji w aplikacji (np. PrestaShop).
Krok po kroku: Wdrożenie CDN PrestaShop (Metoda Pull Zone)
Jak więc wygląda wdrożenie CDN PrestaShop od strony technicznej? W przypadku metody „Pull Zone” jest to bardzo proste.
Krok 1: Wybór dostawcy i konfiguracja Strefy Pull
Wybierz jednego z dostawców (np. Bunny.net) i zarejestruj się. W panelu stwórz nową „Pull Zone”, jako „Origin URL” podając pełny adres swojego sklepu: https://moj-sklep.pl.
Krok 2: Konfiguracja rekordów DNS (CNAME)
Dostawca poda Ci adres hostname Twojej strefy, np. moj-sklep.b-cdn.net. W panelu zarządzania DNS Twojej domeny dodaj nowy rekord:
- Typ: CNAME
- Nazwa (Host): cdn (lub media, static)
- Wartość (Kieruje na): moj-sklep.b-cdn.net
Po tej operacji adres cdn.moj-sklep.pl będzie wskazywał na serwery Twojego dostawcy CDN.
Krok 3: Konfiguracja serwerów mediów w panelu PrestaShop
To kluczowy element wdrożenia CDN PrestaShop.
- Zaloguj się do panelu administracyjnego swojego sklepu.
- Przejdź do Zaawansowane → Wydajność.
- Odszukaj sekcję Serwery mediów.
- W polu Serwer mediów #1 wpisz swoją nową domenę CDN, koniecznie z protokołem: https://cdn.moj-sklep.pl

- Możesz dodać kilka domen (np. cdn2.moj-sklep.pl, cdn3.moj-sklep.pl – jeśli Twój dostawca na to pozwala), aby jeszcze bardziej zrównoleglić pobieranie zasobów przez przeglądarkę (tzw. domain sharding).
- Zapisz zmiany i wyczyść pamięć podręczną sklepu.
Od tego momentu PrestaShop automatycznie przepisze adresy URL do Twoich zasobów statycznych (zdjęć, plików CSS i JS), aby ładowały się z domeny CDN.
Jacy dostawcy CDN dla e-commerce są warci uwagi?
Rynek jest nasycony, ale na pytanie „na jakich dostawców CDN dla e-commerce warto zwrócić uwagę?”, kilku graczy wyróżnia się regularnie.
Bunny

Jeden z liderów rynku, jeśli chodzi o relację ceny do wydajności. Oferuje bardzo niski koszt transferu danych, rozliczany co do gigabajta (model „pay-as-you-go”). Jest ceniony za prostotę konfiguracji (idealny do metody „Pull Zone”) i bardzo szybką, gęstą sieć PoP.
Gcore

Globalny dostawca oferujący szeroki wachlarz usług chmurowych, w tym bardzo rozbudowany CDN. Gcore chwali się posiadaniem ogromnej liczby punktów obecności na całym świecie, w tym w lokalizacjach często pomijanych przez innych (np. Europa Wschodnia). Solidny wybór dla sklepów celujących w rynki międzynarodowe.
KeyCDN

Kolejny popularny gracz „pay-as-you-go”, który koncentruje się na wysokiej wydajności i prostocie obsługi (Pull Zone). Jest ceniony za rozbudowane funkcje optymalizacji obrazów w locie (Image Processing), co dodatkowo przyspiesza ładowanie sklepu.
Cloudflare

Prawdopodobnie najpopularniejszy dostawca na świecie, głównie ze względu na swój niezwykle bogaty plan darmowy. Działa w modelu „Pełne proxy”. W darmowym planie oferuje globalny CDN, solidną ochronę przed atakami DDoS, darmowy certyfikat SSL oraz Web Application Firewall (WAF). Dla wielu sklepów jest to idealny i wystarczający pierwszy krok.
Podsumowanie: CDN jako Twój globalny bufor bezpieczeństwa
Za nami pięć kluczowych filarów przygotowań do Black Week: audyt, aplikacja, baza danych, konfiguracja serwera, a teraz CDN. Wdrożenie sieci CDN to jedna z najważniejszych i najbardziej efektywnych kosztowo metod optymalizacji nowoczesnego sklepu internetowego.
Przeniesienie obsługi zasobów statycznych na globalną sieć serwerów nie tylko drastycznie przyspiesza ładowanie strony dla klientów, ale przede wszystkim działa jak tarcza dla Twojego serwera aplikacyjnego. Dzięki temu moc obliczeniowa i łącze Twojej maszyny mogą być w pełni zarezerwowane do obsługi dynamicznych zapytań – procesowania koszyków i przyjmowania zamówień. To krytyczna optymalizacja sklepu na Black Friday.
Co dalej? Varnish jako ostatni element tarczy na Black Friday
Mamy szybką aplikację, wydajną bazę, mocny serwer i odciążający go CDN. Co jeszcze możemy zrobić, by przygotować się na absolutny szczyt ruchu?
Przedstawimy Varnish – tajną broń na Black Friday. Wyjaśnimy, czym jest Varnish, dlaczego jest o rzędy wielkości szybszy niż standardowe moduły cache i jak potrafi obsłużyć nawet 90% ruchu dynamicznego bez angażowania aplikacji PrestaShop.
Jeśli potrzebujesz wsparcia przy wdrożeniu CDN, audycie wydajnościowym lub kompleksowym przygotowaniu Twojego sklepu na PrestaShop do Black Friday – pomożemy Twojej infrastrukturze przetrwać największy szczyt sprzedażowy. Skontaktuj się z nami.